Home > Products > PragmaDev Specifier


PragmaDev Specifier aims at helping system engineers, architects, and specifiers to express their needs in a graphical and executable functional model.

A majority of the systems developed are not what was expected because of a wrong understanding of the requirements.

Where defects originate from

The model expresses the expected architecture of the system and the behavior of the different elements. The modeling technology implemented in PragmaDev Specifier is executable, so not only the static organization of the system is verified but more important its overall dynamic.

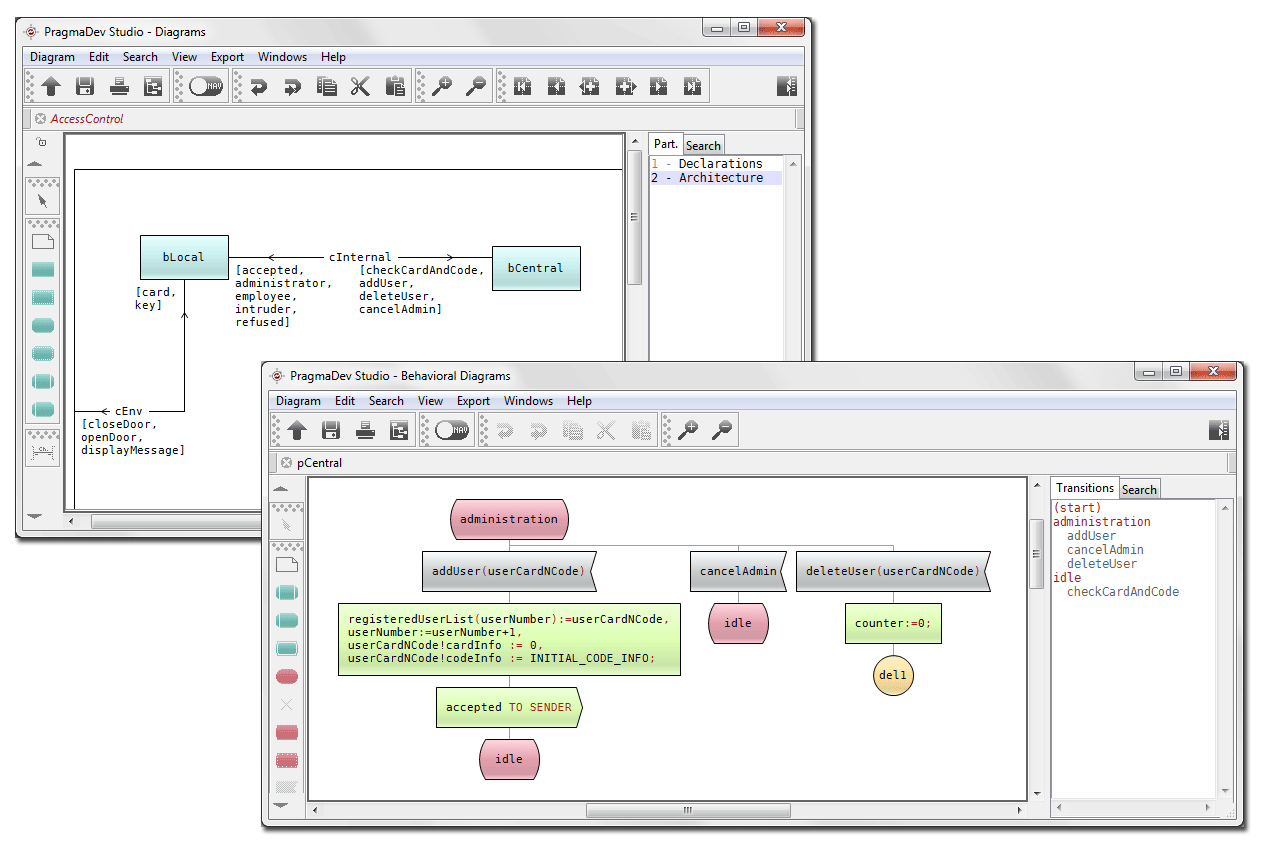
Architecture and behavior of the system

Views

Tomorrow systems will connect a numerous number of devices creating a substantial level of complexity. It is of the utmost importance to functionally clearly define what each sub-system is supposed to do from a static and a dynamic point of view. Ambiguity is not an option even for non safety critical systems.
  • Define the logical and physical architecture of the system
  • Define the static interfaces between the different agents of the architecture
  • Describe the Dynamic behavior of each agent.
  • Connect the model to a real part of the system

Traceability

PragmaDev Studio can import requirements files. The modeler can keep trace from a requirement to a model and testing will automatically analyze which part of the model it has covered. Therefore the impact analysis is straightforward and it is possible to know which test cases should be run if a requirement is modified.

Requirements table

Requirements matrix

Verification

Because the model is executable, the powerful built-in simulator combined with the graphical user interface prototyping tool allow a non specialist to validate the behavior of the model. The resulting set of scenarios can be used as dynamic requirements or turned into validation test cases to be run on the implementation.

Simulation with prototyping gui and trace

Testing

Standard testing

The models designed with PragmaDev Specifier can be tested with test cases designed with PragmaDev Tester. This allows automatic non regression testing in the functional model, very early in the development process.

Model based testing

It is also possible to automatically generate the test cases out of the model in order to verify an implementation is conform to the model.

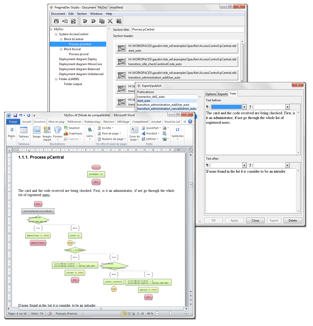
Documentation

Documenting is a key aspect of modeling. The tool can generate multiple document formats from OpenDocument to SGML with numerous customization options.

Automatic documentation generation

On line demonstration

Check the basic features in a quick demonstration.


PragmaDev Specifier is part of PragmaDev Studio. PragmaDev Studio is free for small projects and education. Download it here.

Would you like more information: